Sidar, principal.
>>contenido
Fundación Sidar - Acceso Universal
Seminario SIDAR
Flattr este contenido
Principal >> Aplicación: UAW >> Documentación de las clases java

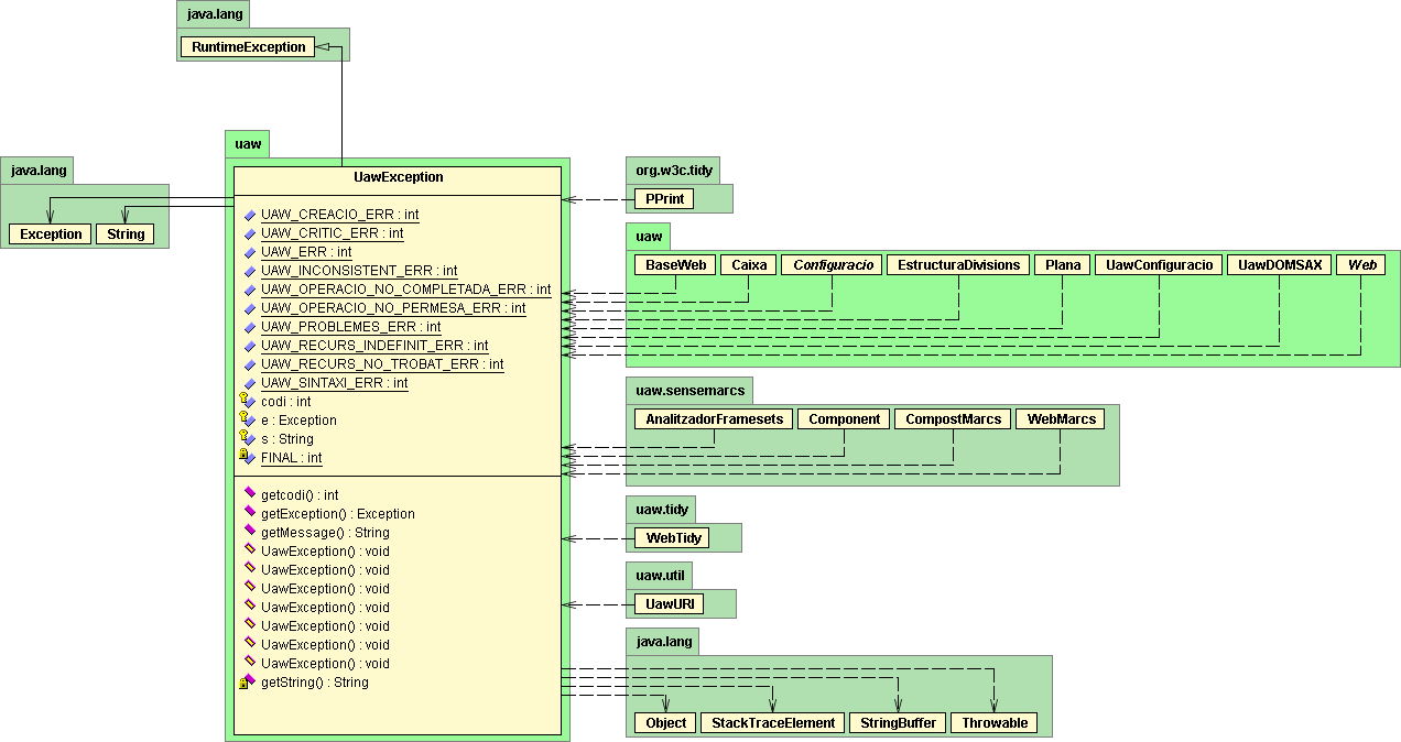
uaw
Class UawException

java.lang.Object
  |
  +--java.lang.Throwable
        |
        +--java.lang.Exception
              |
              +--java.lang.RuntimeException
                    |
                    +--uaw.UawException
All Implemented Interfaces:
java.io.Serializable

public class UawException
extends java.lang.RuntimeException

UawException es una concreción de las excepciones java que describe los errores surgidos específicamente en el procesamiento de un web.

A diferencia de otras excepciones, UawException, cuando se crea a partir de otra excepción, recupera totalmente la pila de excepciones origen.

Version:
1.0, 2004/06
Author:
Mireia Ribera
See Also:
Serialized Form

UML data model
legend graphical representation



Field Summary
protected int codi
El código de la UawException.
protected java.lang.Exception e
La excepción interna del objeto.
private static int FINAL
Código interno para controlar la validez de un código de una excepción.
protected java.lang.String s
El mensaje asociado a la UawException.
static int UAW_CREACIO_ERR
Código de UawException que indica problemas en la creación de un objeto o fichero.
static int UAW_CRITIC_ERR
Código de UawException que indica un error crítico.
static int UAW_ERR
Código de UawException que indica un error no especificado.
static int UAW_INCONSISTENT_ERR
Código de UawException que indica que se ha producido una inconsistencia entre la operación a realizar, los parámetros dados y el estado del programa.
static int UAW_OPERACIO_NO_COMPLETADA_ERR
Código de UawException que indica que la operación llamada no se ha podido realizar.
static int UAW_OPERACIO_NO_PERMESA_ERR
Código de UawException que indica que no se puede realizar la operación llamada en este estado del programa y con estos parámetros.
static int UAW_PROBLEMES_ERR
Código de UawException que indica que se ha producido algún problema del que hay que informar, pero que no afecta al funcionamiento del programa.
static int UAW_RECURS_INDEFINIT_ERR
Código de UawException que indica que para la ejecución del método se precisa algún recurso que no se ha definido previamente.
static int UAW_RECURS_NO_TROBAT_ERR
Código de UawException que indica que para la ejecución del método se precisa algún recurso que no se ha podido encontrar.
static int UAW_SINTAXI_ERR
Código de UawException que indica un error de sintaxis.
Fields inherited from class java.lang.RuntimeException
Fields inherited from class java.lang.Throwable
Constructor Summary
UawException ()
Crea una UawException vacía.
UawException (java.lang.Exception e)
Crea una UawException no especificada a partir de la excepción e y recupera totalmente la pila de excepciones.
UawException (java.lang.Exception e, int codigo)
Crea una UawException de código codigo a partir de la excepción e y recupera totalmente la pila de excepciones.
UawException (java.lang.Exception e, int codigo, java.lang.String s)
Crea una UawException de código codigo, con el mensaje s a partir de la excepción e.
UawException (int codigo)
Crea una UawException de código codigo.
UawException (int codigo, java.lang.String s)
Crea una UawException de código codigo, con el mensaje s.
UawException (java.lang.String s)
Crea una UawException no especificada con el mensaje s.
Method Summary
int getcodi ()
Devuelve el código de excepción de la UawException.
java.lang.Exception getException ()
Devuelve la excepción interna, si existe; en caso contrario devuelve null.
java.lang.String getMessage ()
Devuelve el mensaje de la UawException, si existe; en caso contrario devuelve el mensaje de la excepción interna, si existe; en caso contrario devuelve null.
private java.lang.String getString (int codigo)
Devuelve el mensaje asociado al código dado.
Methods inherited from class java.lang.Throwable
fillInStackTrace, getCause, getLocalizedMessage, getStackTrace, initCause, printStackTrace, printStackTrace, printStackTrace, setStackTrace, toString
Methods inherited from class java.lang.Object
clone, equals, finalize, getClass, hashCode, notify, notifyAll, wait, wait, wait

Field Detail

FINAL

private static final int FINAL

Código interno para controlar la validez de un código de una excepción.

See Also:
Constant Field Values

UAW_CREACIO_ERR

public static final int UAW_CREACIO_ERR

Código de UawException que indica problemas en la creación de un objeto o fichero.

See Also:
Constant Field Values

UAW_CRITIC_ERR

public static final int UAW_CRITIC_ERR

Código de UawException que indica un error crítico. El programa no puede continuar con normalidad.

See Also:
Constant Field Values

UAW_ERR

public static final int UAW_ERR

Código de UawException que indica un error no especificado.

See Also:
Constant Field Values

UAW_INCONSISTENT_ERR

public static final int UAW_INCONSISTENT_ERR

Código de UawException que indica que se ha producido una inconsistencia entre el estado del programa y el método llamado o los parámetros dados.

See Also:
Constant Field Values

UAW_OPERACIO_NO_COMPLETADA_ERR

public static final int UAW_OPERACIO_NO_COMPLETADA_ERR

Código de UawException que indica que la operación llamada no se ha podido ejecutar.

See Also:
Constant Field Values

UAW_OPERACIO_NO_PERMESA_ERR

public static final int UAW_OPERACIO_NO_PERMESA_ERR

Código de UawException que indica que no se puede realizar la operación llamada en este estado del programa o con estos parámetros.

See Also:
Constant Field Values

UAW_PROBLEMES_ERR

public static final int UAW_PROBLEMES_ERR

Código de UawException que indica que se ha producido algún problema del que hay que informar, pero que no afecta al funcionamiento del programa.

See Also:
Constant Field Values

UAW_RECURS_INDEFINIT_ERR

public static final int UAW_RECURS_INDEFINIT_ERR

Código de UawException que indica que para la ejecución del método se precisa algún recurso que no ha se ha definido previamente.

See Also:
Constant Field Values

UAW_RECURS_NO_TROBAT_ERR

public static final int UAW_RECURS_NO_TROBAT_ERR

Código de UawException que indica que para la ejecución del método se precisa algún recurso que no se ha encontrado.

See Also:
Constant Field Values

UAW_SINTAXI_ERR

public static final int UAW_SINTAXI_ERR

Código de UawException que indica un error de sintaxis.

See Also:
Constant Field Values

codi

protected int codi

El código de la UawException.


e

protected java.lang.Exception e

La excepción interna del objeto.


s

protected java.lang.String s

El mensaje asociado a la UawException.

Constructor Detail

UawException

public UawException()

Crea una UawException vacía.


UawException

public UawException(java.lang.Exception e)

Crea una UawException no especificada a partir de la excepción e y recupera totalmente su pila de excepciones.

Parameters:
e - la excepción interna del objeto

UawException

public UawException(java.lang.Exception e,
                    int codigo)

Crea una UawException de código codigo a partir de la excepción e y recupera totalmente su pila de excepciones. El mensaje de la UawException será el que corresponda a codigo.

Parameters:
e - la excepción interna del objeto
codi - el código a asignar

UawException

public UawException(java.lang.Exception e,
                    int codigo,
                    java.lang.String s)

Crea una UawException de código codi, con el mensaje s a partir de la excepción e.

Parameters:
codigo - el código a asignar
s - el mensaje a asignar (que se añadirá al de codigo)
e - la excepción interna del objeto

UawException

public UawException(int codigo)

Crea una UawException de código codigo. El mensaje de la UawException será el correspondiente a codigo.

Parameters:
codigo - el código a asignar

UawException

public UawException(int codigo,
                    java.lang.String s)

Crea una UawException de código codigo, con el mensaje s.

Parameters:
codigo - el código a asignar
s - el mensaje a asignar (que se añadirá al propio de codigo)

UawException

public UawException(java.lang.String s)

Crea una UawException no especificada con el mensaje s.

Parameters:
s - el mensaje a asociar a la UawException
Method Detail

getcodi

public int getcodi()

Devuelve el código de error de esta UawException.


getException

public java.lang.Exception getException()

Devuelve la excepción interna si existe, en caso contrario devuelve null.


getMessage

public java.lang.String getMessage()

Devuelve el mensaje de esta UawException, si existe, en caso contrario devuelve el mensaje de la excepción interna, si existe, en caso contrario devuelve null.

Overrides:
getMessage in class java.lang.Throwable

getString

private java.lang.String getString(int codi)

Devuelve el mensaje asociado al código dado.

Parameters:
codigo - el código del cual hay que devolver el mensaje